xref
: /
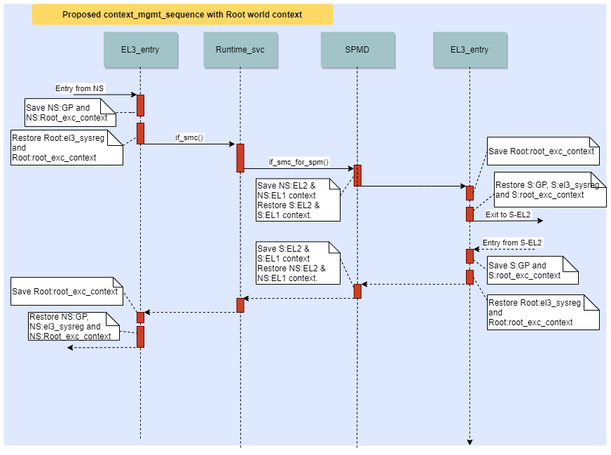
rk3399_ARM-atf
/
docs
/
resources
/
diagrams
/
context_mgmt_proposed.png
(revision cc277de81692cf72f067354ada6e84f5e996f6b8)
Home
History
Annotate
Line#
Scopes#
Navigate#
Raw
Download
current directory