xref
: /
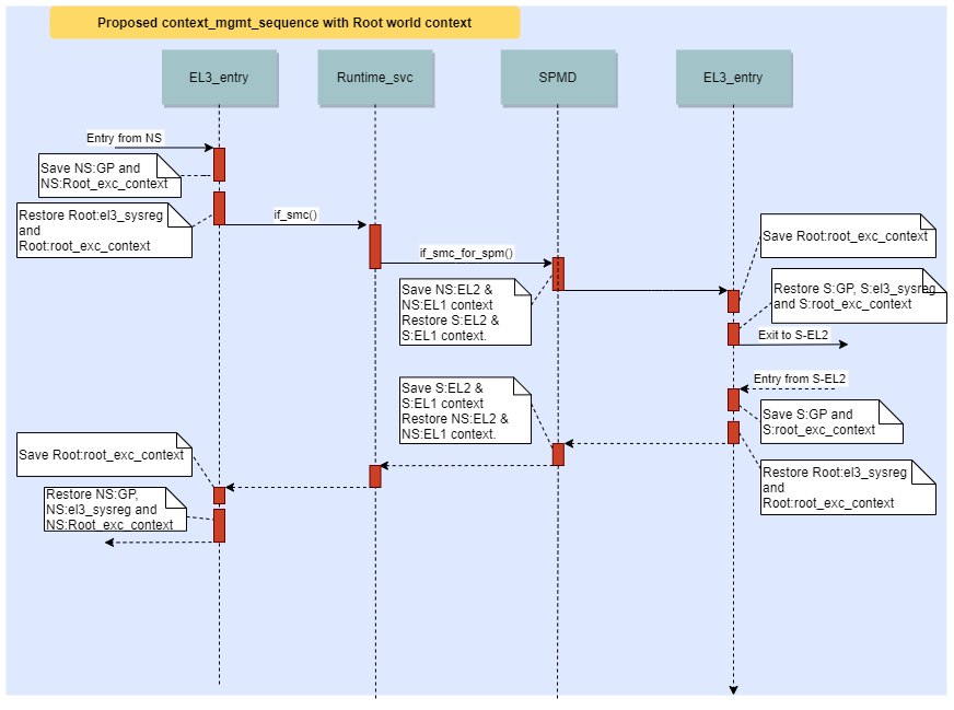
rk3399_ARM-atf
/
docs
/
resources
/
diagrams
/
context_mgmt_proposed.png
(revision 42e35d2f8c0ec3b931a0da90cb0111369aecea1f)
Home
History
Annotate
Line#
Scopes#
Navigate#
Raw
Download
current directory