xref
: /
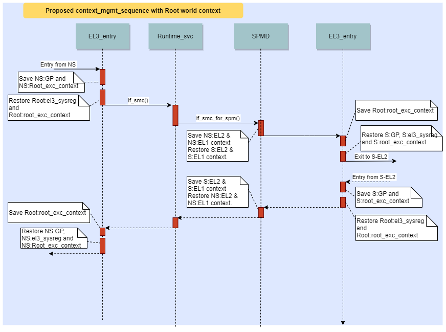
rk3399_ARM-atf
/
docs
/
resources
/
diagrams
/
context_mgmt_proposed.png
(revision 399cfdd45cb3ba129dee042721be9326ccb7c5dc)
Home
History
Annotate
Line#
Scopes#
Navigate#
Raw
Download
current directory